Deel
Global payroll is the process of managing compensation for employees working across multiple countries, ensuring every payment aligns with local tax, labor, and reporting laws. Consolidating all employee and contractor payments from multiple countries into a single managed process. Payroll data is collected from each location, validated for compliance, and converted into local currencies before disbursement.
00
problem
A Linear View of a Non-Linear Reality The legacy interface presented global payroll as a massive, flat list categorized by process steps. This created significant friction for users managing high-volume, multi-country entities:
solution
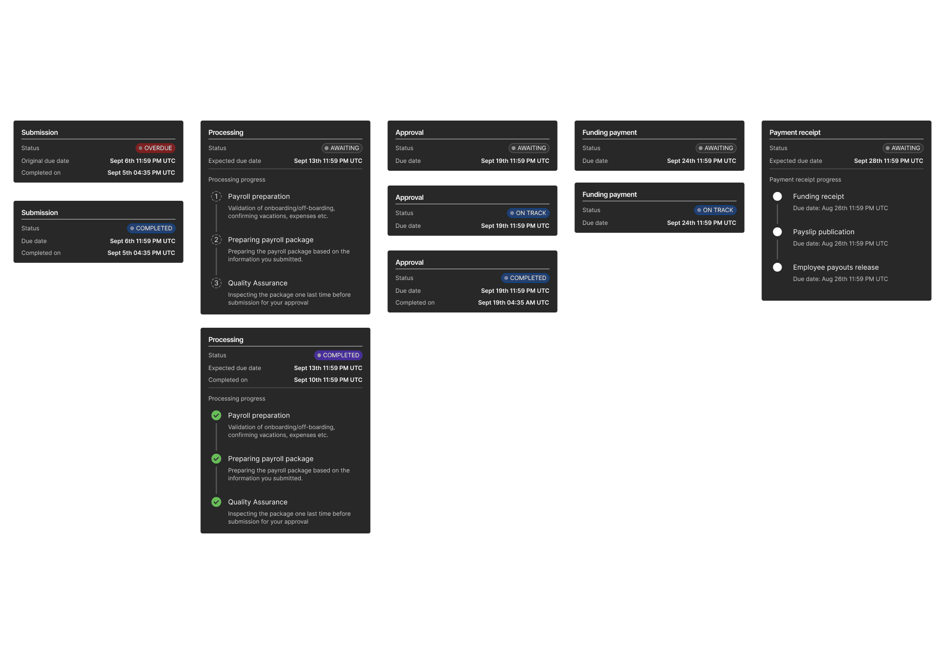
From List Processing to Timeline Orchestration The redesigned experience replaces the fragmented, step-based list with a Centralized Payroll Timeline. This view transforms how different personas interact with global data
The legacy view

The "Step-based" list forced users to scroll through every single entity (Canada, Germany, Spain, etc.) regardless of their current priority, leading to high cognitive load.
Critical status updates, like a "Funding failed" error in Poland, were buried deep in the list, making it easy for high-risk issues to be missed by HR Global Managers.
Because the view didn't differentiate by persona (e.g., a Head of Finance only caring about approvals), every user had to parse the same raw data, resulting in "dashboard fatigue" and increased time-to-action.
What follows is a snapshot of the execution. For the full flow, just reach out
year
2024
timeframe
60 days
tools
Figma / Figjam
category
UI/UX
01
02
03
04
05
06
see also








